通过Simatic Automation Tool下载PLC程序
步骤1:
在计算机硬盘或U盘上创建一个文档目录,比如C:\Users\Dahua\Desktop\CardFile
步骤2:在项目计算机上,打开已经组态好的项目文件

步骤3:
选择菜单Project→Card Reader/USB memory→Add user-defined Card Reader...

步骤4:
选择步骤1中定义的文档目录

步骤5:
生成虚拟读卡器Reader_1后,编译项目,将整个设备拖拽到读卡器目录C:\Users\Dahua\Desktop\CardFile中

步骤6:
博途会自动弹出Load preview对话框,点击Load按钮

步骤7:
博途弹出下载显示窗口

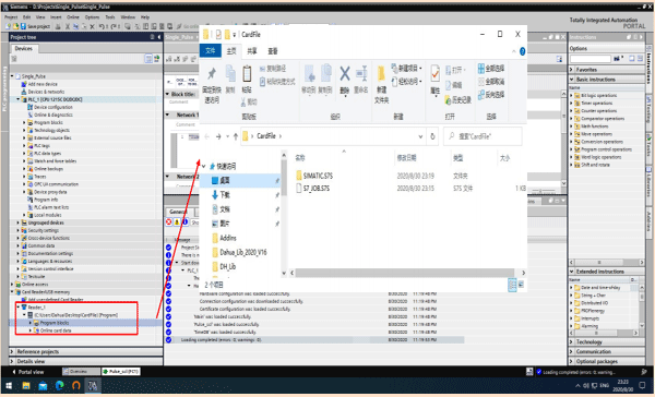
步骤8:
博途下载完成后,虚拟读卡器的状态显示以及文档目录内内容

步骤9:
拷贝整个目录至安装有Simatic Automation Tool软件的计算机上,启动SAT软件,搜寻可连接的PLC站点

作者:黄芩
